Björn's Picture
Björn

Hi! I’m Björn 👋

Expert for On-Device AI

I’m a expert for On-Device AI. This blog is my personal knowledge base on my experience.

Here, I share ideas, tools, and methods that help me balance productivity with creativity while keeping control over my digital world. Dive in, get inspired, and feel free to share your thoughts!

Blog

MindCraft Studio

MindCraft Studio

Tool recommendation for image generation

Skills

Skills

The models are similar – but the skills make the difference.

LM Studio

LM Studio

MLX simply doubles the speed while reducing memory consumption

Qwen 3.5 size vs score

Qwen 3.5 size vs score

Who actually decided that more parameters automatically mean more intelligence?

PicoClaw Review

PicoClaw Review

I have been using PicoClaw for two weeks and would like to share my experiences here.

Pro Tip für alle Qwen 3.5 Agentic Coder

Pro Tip für alle Qwen 3.5 Agentic Coder

Reducing the temperature from 1.0 to 0.6 for coding task changed everything

Qwen 3.5 Small Series

Qwen 3.5 Small Series

Qwen has released the Small Series of the Qwen3.5 model range.

3 OpenClaw Alternatives

3 OpenClaw Alternatives

OpenClaw has popularized the idea of local-first autonomous AI agents. What we are seeing now is the second generation: projects that combine this idea with real production requirements.

Small vs large LLMs

Small vs large LLMs

When should I use a small local LLM and when should I use a large cloud LLM?

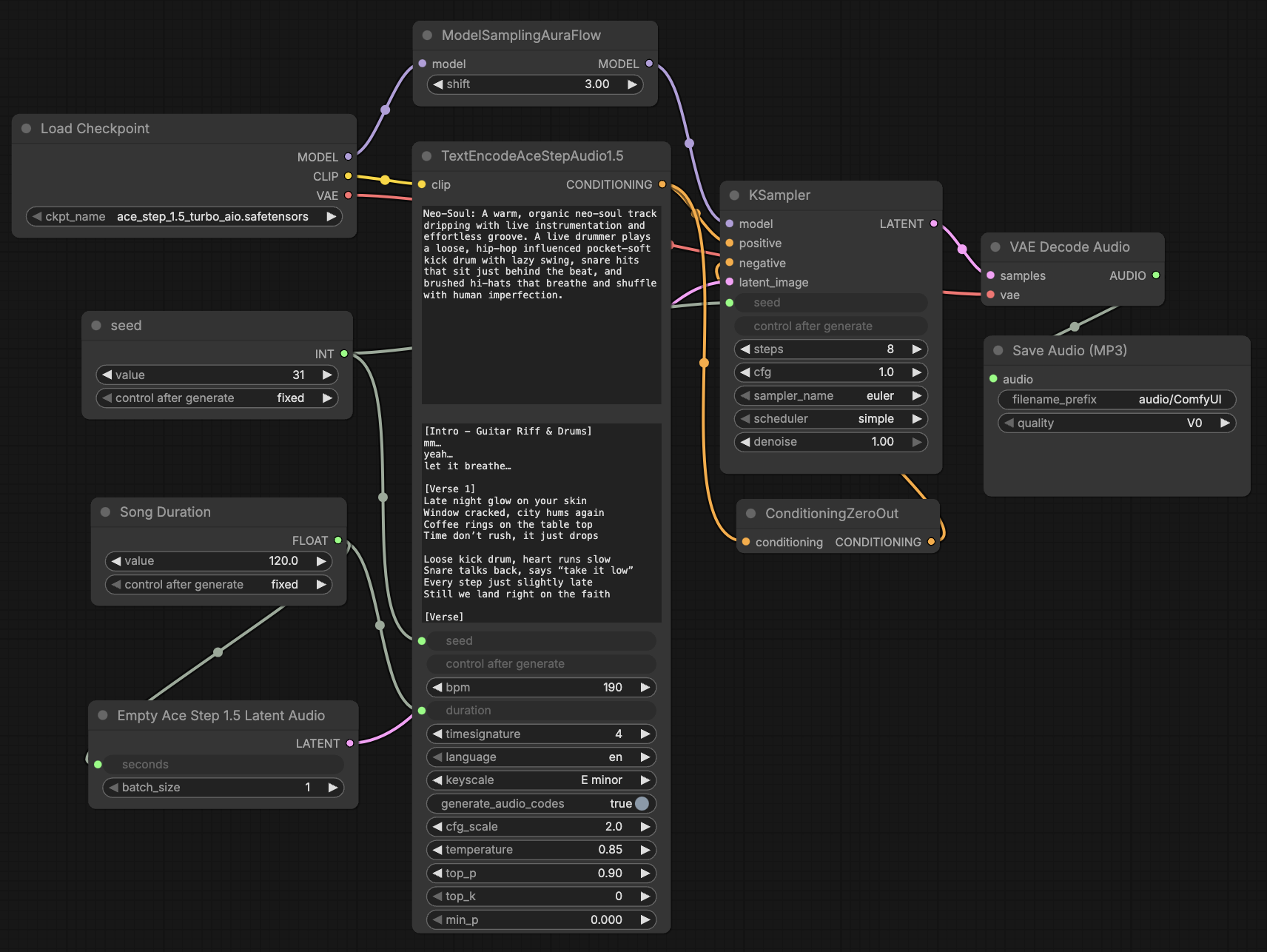
ACE-Step 1.5: New Text-to-Audio Model

ACE-Step 1.5: New Text-to-Audio Model

ACE-Step 1.5 is a new open-source text-to-audio model licensed under MIT. It achieves quality on par with proprietary models (between Suno v4.5 and v5) and generates complete songs extremely quickly (under 10 seconds per song on an RTX 3090). The model runs locally, for example, without any problems on a MacBook, so there is no cloud dependency.